Saturday, 18-September-2021. New version 4.16.0 of WordPress File Upload plugin has just been released.
This is a major update that introduces uploads to Amazon S3, Remote Files page in Dashboard area of the plugin and complete third-party library restructuring.
Amazon S3
Just like the other supported cloud services:
- there is an Amazon S3 area in plugin’s Settings in Dashboard for connecting to an Amazon S3 account,

- there is an Amazon S3 area in plugin’s visual editor Interoperability tab for configuring Amazon S3 uploads,

- there is an Amazon S3 area in plugin’s Maintenance Actions page in Dashboard for managing pending Amazon S3 transfers.

You can find instructions on how to connect and upload files to Amazon S3 in this article.
Remote Files
Furthermore, this version introduces a new page in Dashboard area of the plugin, Remote Files.

This page displays all orphan remote files, that is files stored in a remote location (Dropbox, Google Drive, Microsoft Onedrive, Amazon S3 or FTP/sFTP), for which the respective local file (the one in the website) does not exist anymore. From this page the administrator can access/download these files or unlink them, that is remove them from the plugin’s database. Note that unlink operation does not delete these files from their remote location, it just notifies the plugin to remove any link to them.
You can find more information about Remote Files page in this article.
Third-Party Libraries Restructure
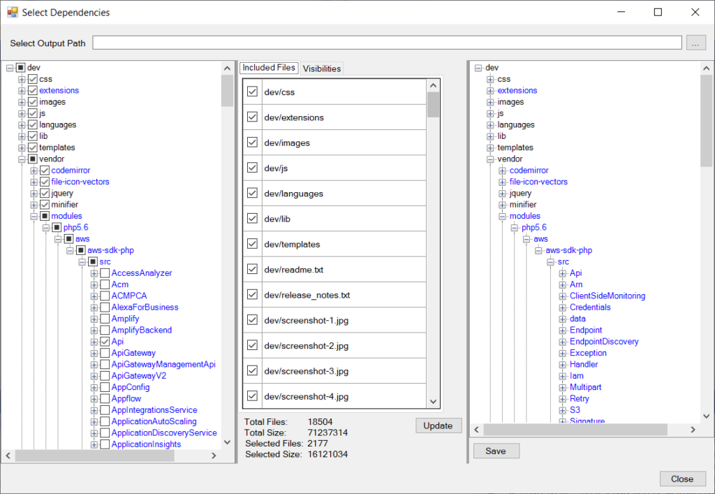
Finally, this version brings a complete restructuring of the third-party libraries used by the plugin.
The plugin uses several third-party PHP libraries (APIs) to perform advanced server-side operations, such as transfer of files to cloud services, captcha, file checking etc. These libraries’ files must be included in the plugin to work and consequently they increase its size.
The problem is that Amazon does not provide a separate PHP API for S3, only an API that contains all AWS services. Google does the same. There is no separate PHP API for Google Drive, only one that contains all Google Cloud services.
These APIs are very large in size. If they were included in the plugin as they are, they would increase its size excessively (more than 23MB zipped) and would make it impractical for installation in websites.
Unfortunately these APIs do not provide a way to split them and take only the functions needed (e.g. only S3 and Drive). It has to be done manually. For this reason, a whole separate application had to be developed, that analyses PHP dependencies and classes used by the plugin and finds which library files are really necessary.

Using this application the plugin zipped size finally dropped to 4.3MB, however it took several months to optimize the whole process and make it replicable for the next releases.
You can check more details in the Release Notes of the plugin’s support page.
Users can update to the latest version using the Update feature of the Plugins section of their Dashboard.
Iptanus team is constantly striving to make WordPress File Upload plugin more user friendly and more bug free, so it will continue issuing new releases.
For additional information or technical support, do not hesitate to contact us.
The Iptanus Team


One thought on “New Version 4.16.0 of WordPress File Upload Plugin”